Bakış Ayarları
Parça, montaj ve genel yerleşim gibi genel çizim bakış ayarlarının hazırlandığı kısımdır. Her bakış ayarı için ölçülendirme, objeler ve pozlar için detay ayarları yapılandırılabilmektedir. Buradaki bakış ayarları genel çizim ayarında seçilebilmektedir.
Genel Bakış Ayarı


|
Ölçek |
İlgili bakış çiziminin genel ölçeğinin girildiği sekmedir. |
|
Parçaları Kısalt |
Belirli uzunluktaki parçaları çizim tasarrufu açısından kısaltarak çizer. Örneğin bir profili keserek gerekli olan yerleri çizer ve çizimi kısaltır bu pafta boyutunda kısalmayı sağlar. |
|
Minimum Kesilmiş Parça Boyu |
Kesilecek olan parçanın minimum olması gereken boyunun girildiği sekmedir. |
|
Kesilmiş Parçalar Arası Boşluk |
Kesimi yapılan parça arasında bırakılacak boşluk uzunluğunun girildiği kısımdır. |
|
Akıllı Pozlama |
1 en az 6 en yoğun pozlama olmak üzere verilen yoğunluk seviyesine göre genel yerleşim çizimleri özelinde, pozlamanın ayarlanmasını sağlar. |
Akıllı pozlamada algoritma genel çizim ayarlarınızda tercih ettiğiniz özelliklere göre pozlamaları yapar ve verdiğiniz yoğunluk seviyesine göre okunurluğu ayarlamaya çalışır. 6. seviye yoğunlukta, ayarlarınızda açık olan elemanların hepsini pozlar, 1. seviyede en az yoğunluk ve okunurluk ön planda olacak şekilde sadeleştirme yapar. Bu yoğunluk seviyesi sadece genel yerleşim çizimlerinde kullanılır. 
Ölçülendirme

Göreceli(Relative) : İki nokta arasındaki ölçülendirme sistemidir.
Tam(Absolute) : Bir referans başlangıç noktasından uzaklıkları ölçülendiren ölçülendirme sistemidir.
Göreceli ve Tam(RelativeAndAbsolute) : Hem göreceli hemde tam ölçülendirme kullanılır.
TamOk(AbsoluteArrow) : Tam ölçülendirme gösterimi ok işaretçisi ile yapılır
|
Bütün Boy |
Bütün boy ölçülendirme tipinin verildiği kısımdır. Göreceli(Relative), Tam(Absolute), Göreceli ve Tam(RelativeAndAbsolute) ve TamOk(AbsoluteArrow) seçenekleri verilebilmektedir. |
|
Şekil |
Şekil ölçülendirme tipinin verildiği kısımdır. Göreceli(Relative), Tam(Absolute), Göreceli ve Tam(RelativeAndAbsolute) ve TamOk(AbsoluteArrow) seçenekleri verilebilmektedir. |
|
İkincil Elemanlar |
İkincil elemanların ölçülendirme tipinin verildiği kısımdır. Göreceli(Relative), Tam(Absolute), Göreceli ve Tam(RelativeAndAbsolute) ve TamOk(AbsoluteArrow) seçenekleri verilebilmektedir. |
|
Bulon Delik |
Bulon deliklerinin ölçülendirme tipinin verildiği kısımdır. Göreceli(Relative), Tam(Absolute), Göreceli ve Tam(RelativeAndAbsolute) ve TamOk(AbsoluteArrow) seçenekleri verilebilmektedir. |

|
Renk |
Ölçülendirme çizgi renginin ayarlandığı kısımdır. |
|
Dash |
Ölçülendirme çizgi tipinin ayarlandığı kısımdır. |

|
Font |
Ölçülendirme yazı font tipinin ayarlandığı kısımdır. |
|
Yazı Yüksekliği |
Ölçülendirme yazı yüksekliğinin ayarlandığı kısımdır. |
|
Renk |
Ölçülendirme yazı renginin ayarlandığı kısımdır. |
|
B ve I |
Ölçülendirme yazısının kalın yazılması için B harfi aktif edilmeli. Yazının italik yazılması için I harfi aktif edilmeli. |
|
Genişlik Çarpanı |
Yazının, genişlik büyütme çarpanının girildiği kısımdır. |
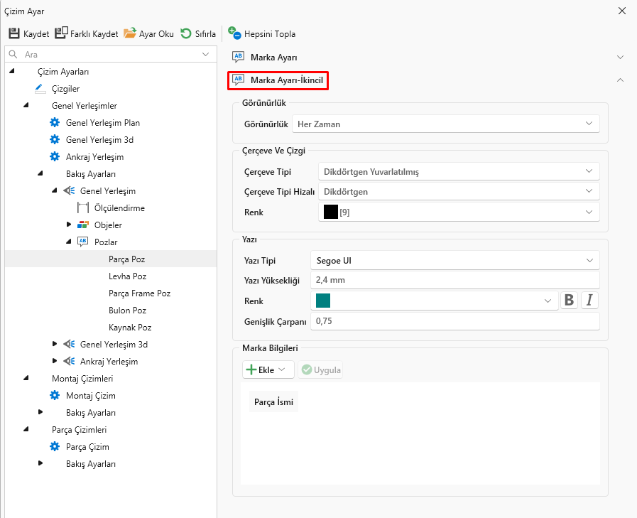
Pozlar


|
Görünürlük |
Markalamanın görünme yoğunluğunun ayarlandığı kısımdır. |
|
Çerçeve Tipi |
Poz marka çizgi border tipinin belirlendiği kısımdır. |
|
Çerçeve Tipi Hizalı |
İlgili profil düzlemine hizalı pozlama yapıldıysa o düzlemde hareket ettirilebilir. Aksi durumda genel olur ve istenilen yönde hareket ettirilebilir pozlama. Poz çerçevesi belirli şekillerde çizilebilir. |
|
Çizgi Renk |
Poz marka çizgi renginin belirlendiği kısımdır. |
|
Yazı Tipi |
Poz marka yazı font tipinin ayarlandığı kısımdır. |
|
Yazı Yüksekliği |
Poz marka yazı yüksekliğinin ayarlandığı kısımdır. |
|
Yazı Renk |
Poz marka yazı renginin ayarlandığı kısımdır. |
|
B ve I |
Poz marka yazısının kalın yazılması için B harfi aktif edilmeli. Yazının italik yazılması için I harfi aktif edilmeli. |
|
Genişlik Çarpanı |
Yazı font genişliğinin çarpan katsayısının girildiği kısımdır. |
|
Marka Ekle |
Poz markasının düzenlenme formatının ayarlandığı kısımdır. Ekle komutuyla pozda marka olarak neler yazılacağı sırasıyla eklenerek tanımlama yapılabilir. |